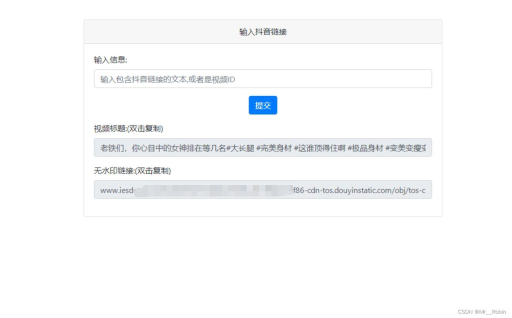
最新抖音去水印PHP源码 非第三方接口XC网络2年前更新关注私信0547最新抖音去水印PHP源码 非第三方接口此内容为免费资源,请登录后查看¥0 登录查看本站资源均为作者提供和网友推荐收集整理而来,仅供学习和研究使用,请在下载后24小时内删除,谢谢合作!免费资源已售 5400 资源介绍 最新抖音去水印PHP源码 非第三方接口 源码全开源 视频解析接口来自官方抖音视频接口!非第三方接口!上传PHP环境中即可运行!支持上传二级目录访问! 访问你的域名地址/douyin.php douyin.php(此文件可以自行重新命名) 支持带有文本的链接和视频ID或者分享的链接地址 资源预览 © 版权声明 版权声明 1 本网站名称:XC资源网 2 本站永久网址:httpss://www.xczyw.top 3 本网站的文章部分内容可能来源于网络,仅供大家学习与参考,如有侵权,请联系站长 QQ:2944176686进行删除处理。 4 本站一切资源不代表本站立场,并不代表本站赞同其观点和对其真实性负责。 5 本站一律禁止以任何方式发布或转载任何违法的相关信息,访客发现请向站长举报 6 本站资源大都存储在云盘,如发现链接失效,请联系我们我们会第一时间更新。 7 如无特别声明本文即为原创文章仅代表个人观点,版权归《XC资源网》所有,欢迎转载,转载请保留原文链接。 THE END精品源码# 视频# 抖音# 去水印 喜欢就支持一下吧点赞7赞赏 分享QQ空间微博QQ好友海报分享复制链接收藏
暂无评论内容